Index of /civicrm/vendor/zetacomponents/mail/design

Icon  Name                    Last modified      Size  Description
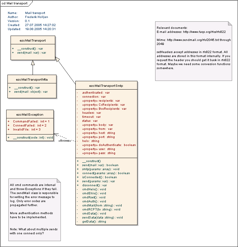
[PARENTDIR] Parent Directory - [IMG] class_diagram.png 2025-09-20 03:12 1.1M [TXT] design.txt 2025-09-20 03:12 3.2K [IMG] mail.png 2025-09-20 03:12 24K [   ] mail.xml 2025-09-20 03:12 207K [IMG] transport.png 2025-09-20 03:12 19K